Enexcel Data Mapping Template – Select the all mapping tab. On the workflow tab, under data load, select data load mapping. Create free map templates in excel! Just put your data in, and the editable template will visualize your data automatically!.
Gdpr data mapping is a great step to help your organization visualize what data is stored where, why, and for how long. To download an excel template: Before beginning the data mapping process, it is essential to clearly define the purpose of the exercise. Additionally, you’ll learn what’s needed for a data mapping template so.
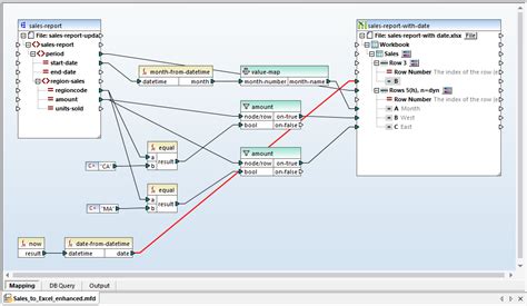
Enexcel Data Mapping Template
Enexcel Data Mapping Template
Steps to perform data mapping in excel include identifying data, creating a data map template, mapping the data, and reviewing and validating the mapped data. Creating a data mapping document template requires careful planning, execution, and validation. If you’re unsure about organizing your data map, you can follow this simple template to illustrate the relationship between the data in different systems, databases,.
Download the gdpr data mapping template. The data mapping template in excel from wps office includes templates for mapping data between excel and other programs, as well as between different. Let’s break down this process into detailed steps.
Data Mapping Best Practices For GDPR and CCPA Compliance CookieYes

The Data Mapping Sheet CIMcloud Help Center

Gdpr Data Mapping Template Free Of Gdpr Data Mapping Template Free Beautiful Template

Půjčit si Produktivita vázán excel us map template trepka periskop nepoužitý

Free data mapping template Soveren

C XML Transformation using XSLT Code Arsenal

Gdpr Data Mapping Template Free Of Gdpr Data Mapping Template 10 Print Ready Templates

Application Tools Psychological Services in NC Public Schools

Content Mapping Template Excel

Obişnui In mod regulat membrelor gdpr records of processing activities template întoarcețivă

Unsure About How to Map Your Data for GDPR? Here are Several Templates to Get Started Data

Data Mapping Spreadsheet Template for Data Mapping Template Excel Tagua Spreadsheet Sample

datamappinginfographicv2 EACTS

Datasets — Spinque 3.0 documentation
